Appendix
User Authority Descriptions
AUTHORITY | DESCRIPTION |
|---|---|
Temp User Code | Apply an expiration date and time to a user code. |
Re-Arm Delay | Delay automatic re-arming when the user disarms an area outside of a schedule. |
Secondary Language | Apply a secondary language to a user’s credentials. |
Wi-Fi Setup | Add, remove, or test Wi-Fi on your system. |
Inactive User Audit | This option allows you to choose the number of days a user code can remain unused before the panel sends an Inactive User Code message to the receiver and changes the user code to inactive. The range is 0-425 days. The default is 0 (zero). |
Add a User Code

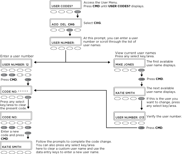
Change a User Code

Common Keypad Displays
DISPLAY | DESCRIPTION |
|---|---|
LOBAT | The battery in a wireless transmitter is low. |
MISNG | Periodic reports from wireless transmitters are not being received by the panel. |
WIRELESS TRBL | A device in your wireless system is not working correctly. |
WIRELESS RECEIVER | Your wireless receiver has detected a jamming signal while disarmed. |
WIRELESS RECEIVER | Your wireless receiver has detected a jamming signal while armed. |
ALARM | A burglary zone has been tripped. |
TRBL | There is a problem with a protection device or other system component. |
ALARM NOT SENT | The alarm was aborted and a message was not sent to your monitoring station. |
ALARM CANCELED | The alarm message sent to your monitoring station was aborted. |
ALARM VERIFIED | A valid burglar alarm was manually verified by the user. |
ENTER CODE OR PRESENT CARD | The system requires a user code or credential. |
TRY AGAIN | The system does not recognize the user code, card, or pin or is not authorized for that user. |
INVALID CODE | The code is not recognized. |
INVALID GROUP | Attempted function that a user is not assigned. |
INVALID AREA | Attempted door access to an area that a user is not assigned. |
INVALID TIME | Attempted access by a user outside of an assigned schedule. |
SYSTEM TROUBLE | There is a problem with one or more of your system components. |
SYSTEM BUSY | Your system is performing another task of higher priority. |
TEST IN PROGRESS | Your system is currently being tested. |
HOME SYSTEM ON | The perimeter is armed. |
PERIMETER ON | The perimeter is armed. |
ALL SYSTEM ON | All areas and perimeter are armed. |
SLEEP SYSTEM ON | The perimeter and interior areas are armed, excluding the bedroom area. |
Graphic Touchscreen Keypad Icons
.png?inst-v=ee1b73c3-ada6-4dd4-92d2-e226328a3217)